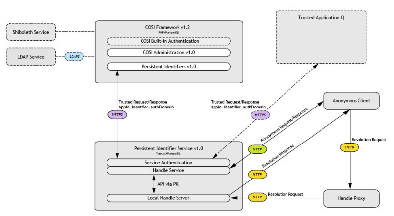
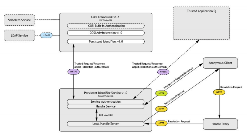
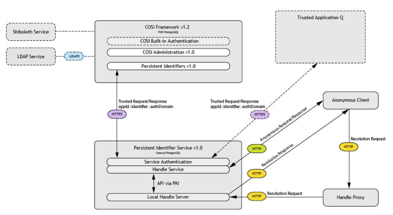
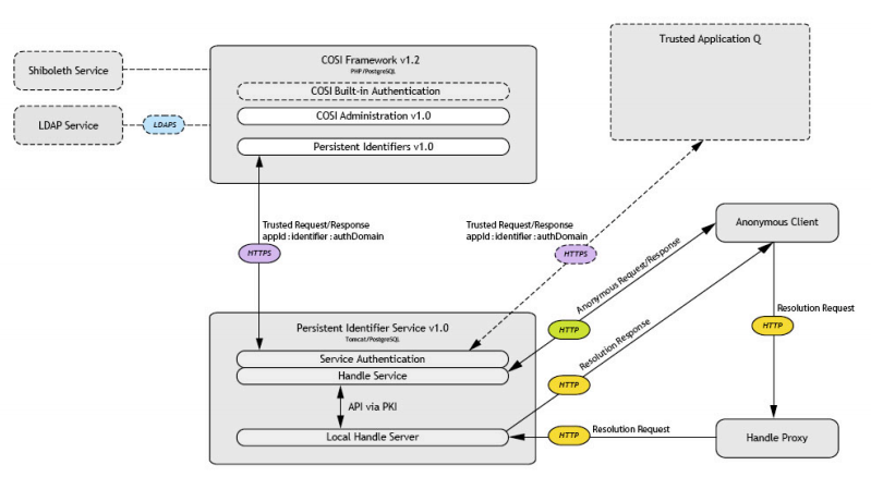
Handle Client Application
Handle service has a single trusted client application, Persistent Identifiers v1.0, implemented under the COSI framework which provides a user interface (UI) for self-service identifier management.
The UI makes various HTTP service calls as described earlier to allow a user to create new handles as well as modify and list existing handles they own.
Resolution is delegated to the CNRI Handle Proxy. The relationship between COSI and PIDS is shown in the architecture diagram below.
