Skip to main content
Skip table of contents

RLA Minimum Metadata

Overview

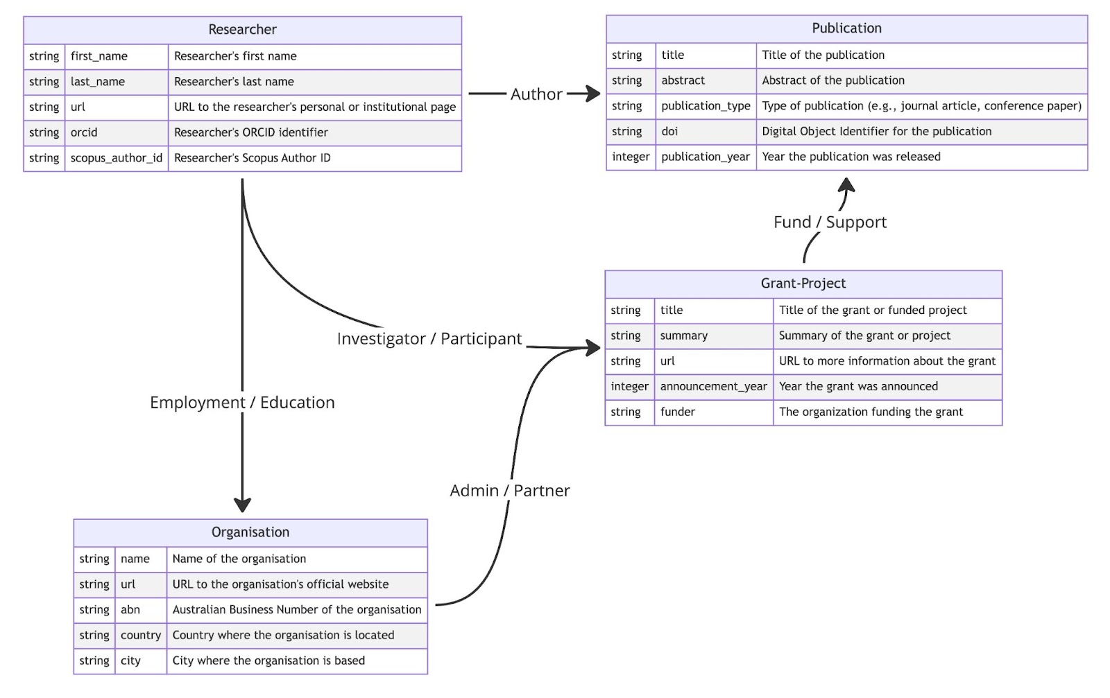
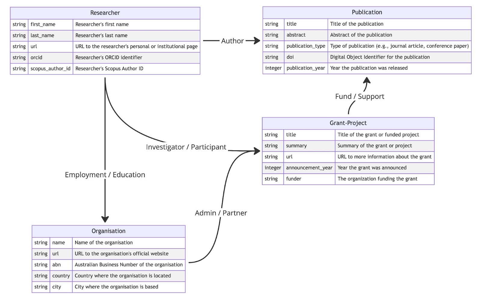
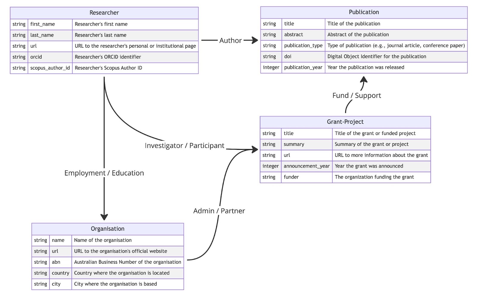
RLA Information Model describes the types of information or data objects that RLA captures and makes them discoverable. This section provides recommendations for the minimum properties required per data object.

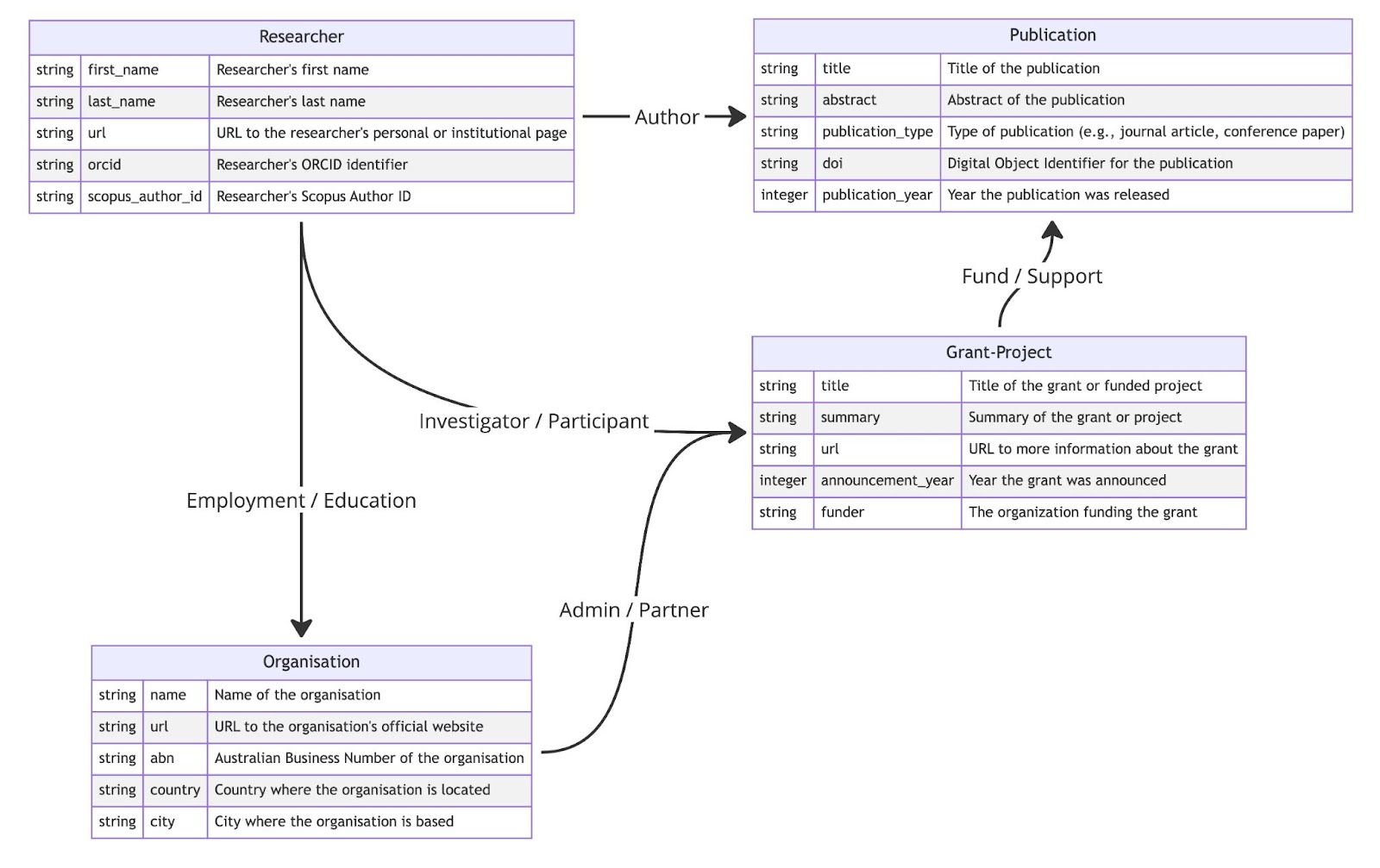
The following Entitiy Relationship diagram represents the minimum required properties and relationships based on the RLA Information Model.

The recommended properties are selected based on two  principles:

Principle 1: Minimise the number of properties with the aim of simplifying the data contribution process

Principle 2: Require only properties that support either a functional requirement of RLA or identify the entity across the RLA graph/data model.

These metadata properties would satisfy the minimum requirements for the RLA functional requirements.

Researcher

Property

Expected Type

Definition

Example

full name

text

Full name of a person

Note: full name is acceptable if it is impossible to provide a name in preferred structural way, i.e. given name and family name

"Elizabeth Bromfield"

given name

text

the given/first name of a person

“Elizabeth”

family name

text

the family/last name of a person

“Bromfield"

identifier

text

identifier type from a controlled list:

ORCID, ScopusID, ResearcherID, LinkedIn Profile

A unique string that can identify a person, with combination of a identifier type and a value.

Note: Although RLA can accept multiple identify types of a person, ORCID is preferred for those who have or work in academic environment.

Examples:
ORCID: “0000-0003-2436-0900"

Scopus Author ID: “57193736494”

ResearcherID: “R-4037-2017”

linked-in profile: https://www.linkedin.com/in/mingfangwu/)

Website/URL

text

A url to the researcher's institutional webpage, providing access to their professional profile, publications, and contributions.

Website/URL (e.g. website: Prof James Bailey : Find an Expert : The University of Melbourne https://findanexpert.unimelb.edu.au/profile/351-james-bailey

Publication

Property

Expected Type

Definition

Example

Identifier

text

identifier type from a controlled list: DOI, ISBN, Website/URL, …

Unique string for identifying a publication, a combination of identifier type a value.

Note: RLA prefers DOI, although accepts other identifiers as well

DOI: “10.5334/dsj-2019-003”

ISBN: “978-0-9872143-5-5:

Website: “https://agu.confex.com/agu/fm19/meetingapp.cgi/Paper/565981”

Title

text

The publication title

Abstract

text

A brief summary of the publication's content, outlining the main arguments, results, and conclusions

Publication year

number (YYYY)

The year the publication was published, is important for understanding the context and currency of the research.

2020

Publication type

text

A description of a publication

See DataCite controlled list of resource types for examples.

Research Activities (Grants/Projects)

Property

Expected Type

Definition

Example

Identifier

text

Identify type from a controlled list:

  • DOI

  • RAiD

  • GrantID

  • Other

An unique string that can identify a research activity (grant or project), a combination of identify type and a value

DOI for grant:
GrantID:

RAiD:10.26259/7fd9c002

Website/URL

text

A link to more detailed information about the grant or project, providing access to a landing page, findings, or reports.

Website/AwardURL: http://dataportal.arc.gov.au/NCGP/Web/Grant/Grant/LE0453614

Title

text

The name of the described research activity (e.g. title of a grant or project).

Summary/Abstract

text

A brief overview of the project, including goals, and expected outcomes.

Announcement Year

Number (YYYY)

The year the grant was announced, giving context to the project's timeline and funding cycle.

2022

Funder Identifier

text

Uniquely identifies a funding entity, according to various types including:

  • ROR (preferred)

  • ABN

  • Crossref Funder ID

  • GRID

  • ISNI

  • website/URL

  • Other

ROR: 019wvm592

ABN: 52234063906

Crossref Funder ID: 501100000995

Wikidata ID: Q127990

GRID: grid.1001.0

ISNI: 0000 0001 2180 7477

Website: https://www.anu.edu.au

Funder name

text

Name the funding provider (if no ROR/ABN/Crossref Funder ID identifier is provided)

Australian Research Council

Organisations

Property

Expected Type

Description

Example

Identifier

text

Identifier type from a controlled list:

  • RoR

  • ABN

  • DOI

  • GRID

  • ISNI,

  • Wikidata

Uniquely identifies an organisation, a combination of identifier type and a value

ROR: 019wvm592

ABN: 52234063906

Crossref Funder ID: 501100000995

Wikidata ID: Q127990

GRID: grid.1001.0

ISNI: 0000 0001 2180 7477

Website/URL

text

website of the organisation

website: https://www.anu.edu.au

Name

text

Name of the organisation

Australian National University

Location/Country

text

The country where the organisation is located, is important for understanding the geographical and regulatory context.

Australia

Location/City

text

The city where the organisation is based, offering more precise localization and potential collaboration opportunities.

Canberra

Instruments

Property

Expected type

Description

Example

Identifier

text

DOI (or other resolvable identifiers)

Title

text

The name of the instrument

Description

text

Technical information about the instrument 

Host Institution

text

An institution responsible for the management of the instrument 

GeoLocation

text or Geolocation

Spatial region or named place where the data was gathered or about which the instrument is hosted.

countries:Australia
city:Melbourne

or:

CODE
"Geolocation": {
      "lat": -27.497222222222224,
      "lon": 153.01305555555555
    }

Patents

Property

Expected Type

Description

Example

Application_number

text

The application number that uniquely identify the application of an IP right

US 10229365 B2

Invention title

text

Title of the patent

Apparatus and method for quantum processing

Status

from a controlled list:
[Active, Pending, Inactive, Discontinued, …]

The current status of the IP right or IP application

Inventor(s) Name

text
(ORCID is preferred)

Inventor(s) of the patent

fullname:Fuechsle Martin

or

given name:Fuechsle
family name:Martin

Applicant(s) Name

text or RoR (for Organisation)

Applicant(s) of the patent

Univ Melbourne

Relation Properties between RLA data objects

The RLA graph is a heterogeneous graph that consists of information from different sources. As such the relationship between nodes can be diverse and adopt different typologies to express the connections between nodes. For example, the relationship between researchers and projects can be classified as “contributor”, “participant”, or “investigator”. Where there is no widely accepted global taxonomy for relationship types, we recommend supporting the following:

Persistent Identifiers

The role of persistent identifiers is essential to support interoperability and long-term data int

egrity in the RLA graph/data model. Specifically, the following persistent identifiers play an important role in RLA metadata.

  • PIDs for Grants and Projects: Allocating PIDs (Persistent Identifiers) to research grants and projects enables the identification and disambiguation of these entities across the RLA graph. This is particularly important when a project has participants from different universities. While there is no globally accepted PID for Grants and Projects, there are three main options for allocating PIDs to projects and grants. 

    • Firstly, both Crossref and DataCite allow the minting of DOIs (Digital Object Identifiers) for grant.

    • Secondly, a Persistent URL (PURL) can be used to transform local identifiers into Persistent URLs. 

    • Finally, RAiD (Research Activity Identifier Service) opens new opportunities to mint PIDs for research projects or activities.

  • ORCID for researchers: Allocating ORCID identifiers to researchers is crucial for disambiguating individual researchers across information ingested into the RLA from various universities. Furthermore, ORCID allows the RLA to connect researchers with a wealth of information from publishers and funding bodies. As such it is highly recommended to adopt the use of ORCID for the researcher information provided to RLA. If ORCID is not available in the contributed metadata, a search provided by ORCID API and filtering the graph by related work can lead to identifying the missing ORCID identifiers.

  • ROR or ABN for Organisations: Identifying the type, location, and domain of activity for organisations mentioned in the RLA graph is crucial for offering valuable insights into current or potential research collaborations. Internationally, http://ROR.org is a viable option for universities and research organisations, whereas the Australian Business Number (ABN) serves as a comprehensive database for companies and all registered legal entities in Australia. Combining these PIDs offers adequate support for disambiguating organisations in the RLA graph. For new records provided to RLA, it is essential to aim for mapping the organisation names to one of these PIDs.

    • Note: ROR has been omitted from the “Figure: RLA Optimum Metadata Nodes and Relationships” in favour of simplicity. At the current stage of ROR development, most Australian organisations with ROR already have a registered ABN number.

  • DOI (or URL) for Publications and Datasets: Identifying publications and datasets with a DOI is highly recommended. However, for non-traditional research outputs where a DOI is not available, using a URL as an identifier can support disambiguation and facilitate the retrieval of complementary information from the webpage.

JavaScript errors detected

Please note, these errors can depend on your browser setup.

If this problem persists, please contact our support.